RoboBoat > Software

RoboBoat - Software

Overview

Team Inspiration’s perception architecture for RoboSub was successful and well-documented; as such, many of this software's elements were used in our ASV. Additionally, similar to our strategy in RobotX, we interface autonomous capabilities with an external RC propulsion package. To learn more about the team’s software, visit our GitHub.

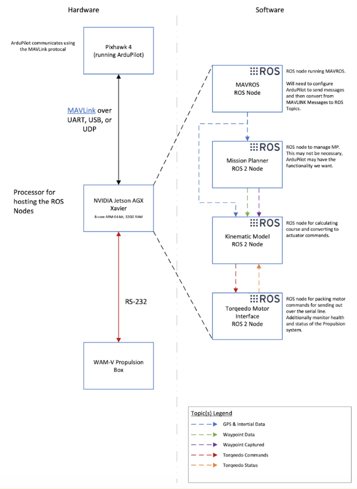
Software System Diagram
RoboBoat Github